
一本在手,万力我有。
爱簿智能重磅推出“AI百炼实训计划”,致力于构建全新AI学习生态,将复杂技术转化为可落地的实训案例,让知识从“纸上谈兵”变为“手上有招”,帮助开发者、AI爱好者、大学生跨越从AI理论到实践的鸿沟。
聚焦四大核心痛点:
AIBOOK将陆续开放实训案例,直击真实场景痛点,手把手指导用户从零到一完成项目,培养解决实际问题的能力,真正实现“学以致用”。
首批五大硬核实训案例即将上线:
Vol.001|七步搞定!搭建你的专属健康Agent
Vol.002|不用写代码,三步复刻“电影级”3D特效
Vol.003|三步解锁!打造“会聊天”的私人图书馆
Vol.004|贪吃蛇变哪吒,小白也能“魔改”经典游戏
Vol.005|秒启DeepSeek本地推理,拜拜“服务忙”
本次将率先揭秘:智能体打造。
想拥有懂你的AI健康助手?
只需7步,在AIBOOK快速搭建个人健康Agent!
🔻 项目名称:七步快速搭建个人健康Agent
📄 项目介绍:
通过AIBOOK快速构建一个基于AI大模型的智能体“个人健康助手”。调用大模型API和LangChain框架,结合个人健康数据与天气信息,自动生成个性化健康建议。AIBOOK已预置完整的AI开发环境和工具,不需要搭建编程环境,开箱即可上手。
🔥 项目亮点:
🛠️ 适用范围:
个人健康管理
🚀 操作步骤:
第一步:启动代码编辑器。打开AIBOOK内置的代码编辑器 VS Code(Visual Studio Code),一键进入开发环境。

第二步:引入编程框架。引入主流的大语言模型编程框架LangChain,用于构建智能化的Agent流程。

第三步:接入大模型API。让我们的智能体拥有一个智慧大脑,通过简单的API调用,赋予Agent强大的语言理解与生成能力。

第四步:设定分析函数。准备健康数据,编写分析函数,为智能体提供强有力的分析工具。用户可自行定义每日运动目标与预期睡眠时长。

第五步:用AI生成功能代码。利用AI工具快速生成代码,让智能体具备工具使用、整合分析与建议生成的能力。

第六步:用AI编写前端页面。用AI快速生成人机交互界面的代码,让健康建议一目了然。

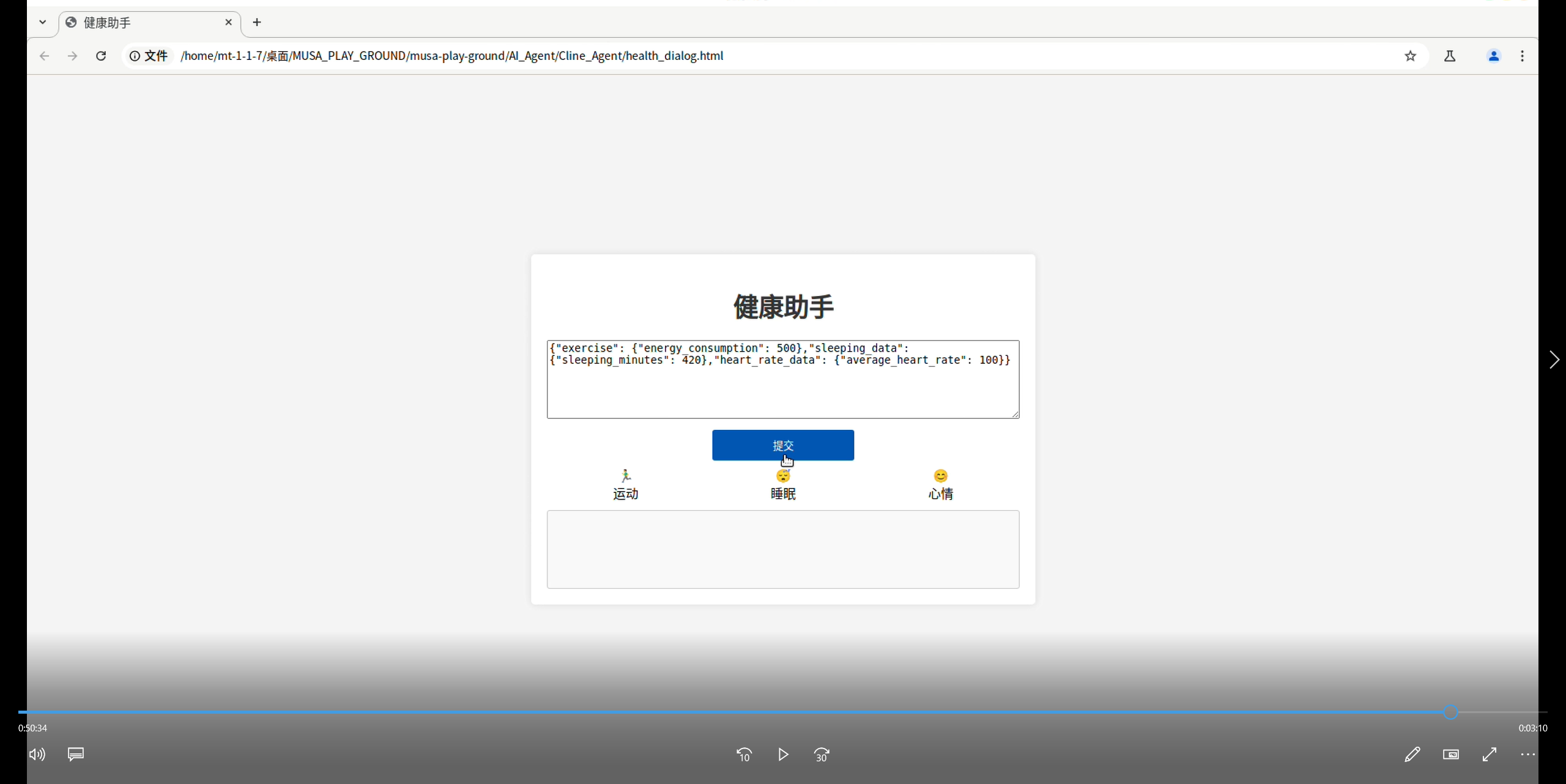
第七步:成功运行智能体。输入个人健康数据,运行智能体,即可获得基于数据分析的个性化健康建议。

🖼️ 最终效果图
健康智能体获得用户卡路里消耗,睡眠数据与心率数据后,结合用户所在地天气以及用户个人运动爱好,给出个性化建议。

更多AIBOOK实训案例与详细教程,
正在路上,敬请期待。
快来体验AIBOOK,让AI开发更简单!
关于 爱簿智能
爱簿智能是一家专注于系统级芯片(SoC)及智能终端设备的科技创新企业,致力于为业界提供领先的SoC、模组及智能终端解决方案。通过深度融合先进的半导体技术和人工智能技术,为用户打造更加智能、高效的全栈AI解决方案,助力各行各业加速数智化转型。